How do you keep potted lavender alive?
Place your container grown lavender plants somewhere they receive full sun (at least eight hours per day) and water them sparingly. Allow the soil to dry ...
Place your container grown lavender plants somewhere they receive full sun (at least eight hours per day) and water them sparingly. Allow the soil to dry ...
Order 99 was an order arranged by Jedi Master CaptainR1. It turned the storm troopers back to side of the new Republic. During the clone wars, clone comma...
The 4 Types of PlansOperational Planning. “Operational plans are about how things need to happen,” motivational leadership speaker Mack Story said at Link...
It is estimated that 1 in 250 natural pregnancies will naturally result in twins. While twin pregnancies can happen by chance, there are some factors that...
Follow the methods below to uninstall Nodejs from Control Panel in Windows 10.Open Start and search for Control Panel. ... Or, simply press the Win key+R ...
Sometimes the ingredients in latex paint will leach through to the surface, appearing as rusty brown or tan spots. They're often glossy or sticky. Th...
Once bottled, olive oil has an 18-24 month shelf life so extra virgin olive oil should be purchased within 12 to 18 months of its harvest date and should ...
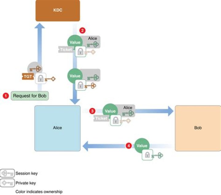
A key feature of Kerberos is its use of “Tickets” to retain authentication information so that users do not have to enter username and password for each n...
A private brand is a good that is manufactured for and sold under the name of a specific retailer, competing with brand-name products. Also referred to as...
Corn- Corn is one of the highest sugar vegetables with 29 grams per cup (with 4 grams of fiber). Corn has a tendency to contribute to spikes in blood suga...
Our body goes through several changes as it ages. Our muscles continue to grow larger and stronger in our teen years. At the age of 17-18, our body become...
It goes a bit like this: a balm or oil cleanser (1), a foaming cleanser (2), an exfoliant (3), a toner (4), an essence (5), an ampoule or serum (6), a she...
1. You may be socially anxious, not introverted. Some people claim that they hate being introverts because they get anxious about social occasions and spe...